NOTE: Convoso for Salesforce is an account add-on and is downloaded via the Salesforce Agent Exchange.
Contact your CSM for more info.
Overview
Step‑by‑step implementation guide for configuring the Convoso CTI Adapter package in Salesforce including API, Auth Tokens, Layouts, Reports, and phone access settings.
Prerequisites
Salesforce Edition: Enterprise / Professional / Developer
External Dependencies: Telephony service credentials, API endpoint access
Supported Browsers: Chrome, Edge, Firefox (latest versions)
Agent profile/users that has access to campaign, lead (or custom object that will be synced to Convoso), and activity (Task, Event, Log a Call)
Before You Begin
Log in to Salesforce as System Administrator.
Create an Authorization Token and an OAuth Client ID & Secret in the Admin App.
Contents
- 1.) Configure the Convoso Adaptor
- 2.) Import Call Center
- 3.) Lightning Web Security
- 4.) Schedule Synchronization Jobs
- 5.) User Configuration
- 6.) Enable Custom Profiles
- 7.) Update Tab Visibility
- 8.) Assign Convoso Phone License
- 9.) Assign Agent Users to the Call Center
- 10.) Page Layouts
- 11.) Data Mapping and Synchronization
- 12.) Configure Reports
1.) Configure the Convoso Adaptor
Connect Salesforce to Convoso by entering the required authentication credentials and default settings so the adapter can communicate securely and function correctly.
If you haven’t already, you need an OAuth and an API Token.
Generate a Convoso API Token
Create an OAuth Client (Client ID and Client Secret)
See the Auth Tokens & OAuth article for instructions.
1.1 Configure Convoso Phone Settings
URL: https://{your_org_domain}/lightning/n/Convoso__Convoso_CTI_Adapter_Setting
From the App Launcher find and select Convoso Phone.
The Convoso Phone app will open with the Convoso Phone Settings tab open.
-
Set up the following fields:
Authorization Token
Default Campaign
Convoso Lead Object Type
Click the Save button.
You will see a green Success banner when the General Settings are applied successfully.
1.2 Configure Convoso API Authorization
- Click the gear-wheel in the top-right and click on Setup.
- Search for and click on Named Credentials.
On the Named Credentials page, click on the External Auth Identity Providers tab.
On the External Auth identity Providers tab, click on Convoso API.
On the Convoso API page, click the Edit button in the top-right.
In the Edit Convoso API window, enter the Client ID and Client Secret into the respective fields.
Click the Save button.
You will see a Success banner on a successful save.
2.) Import Call Center
-
Click the gear-wheel in the top-right and click on Setup.
-
Search for and select Static Resources.
The Static Resources page will open.
Find and click on the ConvosoOpenCTICallCenter in the list.
The ConvosoOpenCTICallCenter page will open.
Click the View File link and a new tab will open containing the XML file.
Right-click anywhere on the page to open a pop-up menu.
Click the Save As option.
The computer’s file save window will open.
In the Save As field at the top of the window, the name of the file is autofilled as Convoso__ConvosoOpenCTICallCenter.xml file
Click the Save button in the bottom-right of the window.
Back in Salesforce, click the gear-wheel in the top-right and click the Setup option.
Search for and click on Call Centers.
The Call Centers page will open.
If the page in the image below appears, click the Don’t Show this page again checkbox if you would prefer to not view this welcome page again.
Click the Continue button.
The All Call Centers page will open.
Click the Import button.
Click the Choose file button.
The computer’s file picker window will open.
Select the XML file that you previously saved:
Convoso__ConvosoOpenCTICallCenter.xml
Click the Import button.
Once the import is complete you will be returned to the Convoso OpenCTI page.
3.) Lightning Web Security
Enable Lightning Web Security to ensure the adapter’s Lightning components run properly in Salesforce’s supported security framework.
Click the gear-wheel in the top-right and click on Setup.
Search for and select the Session Settings option.
The Session Settings page will open.
Scroll down the page to find the Lightning Web Security section.
Ensure the checkbox is checked for the Use Lightning Web Security for Lightning web components and Aura components setting.
Scroll to the bottom of the page to click the Save button.
4.) Schedule Synchronization Jobs
Verify and refresh the scheduled sync jobs so lead, callback, and disposition data can move between Convoso and Salesforce automatically.
URL: https://{your_org_domain}/lightning/setup/ScheduledJobs/home
In Setup, search for and click on Scheduled Jobs.
The All Scheduled Jobs page will open.
From this page you can access the pages for Lead Synchronization Cron and Call Disposition Cron.
4.1 Update Lead Synchronization Cron
URL: https://{your_org_domain}/lightning/setup/ScheduledJobs/home
Click the Manage option on the Convoso__Sync Leads job.
The Schedule Apex page will open.
-
Update the Cron Expression field.
The value in this field represents a time in seconds and minutes.(A) The first 0 number is second. Keep it as is.
-
(B) The second 0 number represents the minute of the hour.
Update this second value to a future minute value.Example: If the time is 4:11, you would replace 0 with 20.
The Cron Expression should read0 50 * * * ?Example: If the time is 8:05 you can replace 0 with 10.
The Cron Expression should read0 10 * * * ?
Click the Reschedule Job button.
Wait until the specified minute has passed.
Update the Cron Expression to the original value:
0 0 * * * ?Click Reschedule
4.2 Update Call Disposition Cron
URL: https://{your_org_domain}/lightning/setup/ScheduledJobs/home
Click the Manage option on Convoso__Sync Call Dispositions.
-
Update the Cron Expression field.
The value in this field represents a time in seconds and minutes.(A) The first 0 number represents the seconds. Keep it as is.
-
(B) The second 0 number represents the minute of the hour.
Update this second value to a future minute value.Example: If the time is 3:35, replace the 0 with 37.
The Cron Expression should read0 37 * * * ?Example: If the time is 9:05 you can replace 0 with 7.
The Cron Expression should read0 7 * * * ?
Click the Reschedule Job button.
Wait until the specified minute has passed.
Update the Cron Expression to the original value:
0 0 * * * ?Click the Reschedule Job button.
4.3 Update Callbacks Cron
URL: https://{your_org_domain}/lightning/setup/ScheduledJobs/home
Click the Manage option next to Convoso__Sync Callbacks
-
Update the Cron Expression field.
(A) The first 0 number is second. Keep it as is
-
(B) The second 0 number represents the minute of the hour.
Update this second value to a future minute value.Example:
If the time is 9:35, you would replace 0 with 37.
The Cron Expression should read0 37 * * * ?-
Example:
If the time is 9:05 you can replace 0 with 7.
The Cron Expression should read0 7 * * * ?
-
Click the Reschedule Job button.
Wait until the specified minute has passed.
Update the Cron Expression to the original value:
0 0 * * * ?
Click the Reschedule Job button.
5.) User Configuration
Assign the required permission sets so administrators can manage settings and agents can access and use the Convoso phone features.
URL: https://{your_org_domain}/lightning/setup/PermSets/home
Click the gear-wheel in the top-right and click on Setup.
Search for and click on the Permission Sets option.
The Permission Sets screen will open.
-
For Administrative Permission Sets
Select Convoso Phone settings access
-
For Agent Permission Sets
Select the Convoso Phone Agent Access.
5.1 Convoso Phone Agent Access
Assign the Permission Set for Convoso Phone agent access.
URL: https://{your_org_domain}/lightning/setup/PermSets/home
On the Permission Sets page, click on Convoso Phone agent access.
On the Convoso Phone agent access page, click the Manage Assignments button.
The Current Assignments page will open.
Click the Add Assignment button.
The All Users page will open, with a list of Users to select from.
Add all Administrators.
Click the checkboxes next to the User names.
Click the Next button in the bottom right.
- Click the Assign button.
- Click the Done button when finished.
5.2 Convoso Phone Settings Access
Assign the Permission Set for Convoso Phone settings access.
URL: https://{your_org_domain}/lightning/setup/PermSets/home
- On the Permissions Sets page. click on Convoso Phone settings access.
Click the Manage Assignments button.
The Current Assignments screen will open.
Click the Add Assignment button.
The All Users page will open, with a list of Users to select from.
Add all Administrators.
Click the checkboxes next to the User names.
Click the Next button in the bottom right.
- Click the Assign button.
6.) Enable Custom Profiles
Update custom profiles so users on non-standard Salesforce profiles have the required permissions, credential access, and tab visibility.
If using a custom profile or if you need to enable a profile that was not enabled during the installation process, you will need to complete the following:
- In Setup, search for and click on Profiles.
- Click the name of the profile that needs to be edited.
If the profile page does not look like the screenshot above follow these steps to turn on Enhanced Custom Profiles:
In Setup, find User Management Settings.
- Click the toggle for the Enhanced Profile User Interface to enable the Enhanced Custom Profiles.
- Return to User Profiles and click on a name for a profile.
6.1 Enable External Credentials
URL: https://{your_org_domain}/lightning/setup/EnhancedProfiles/home
In the Apps section of a Profile, click the External Credential Principal Access option.
On the External Credential Principal Access page, click the Edit button.
The Enable External Credential Principal Access page will open.
(1) Click on CovosoAPI - ConvosoUser to select.
(2) Click the Add > arrow button to move CovosoAPI - ConvosoUser to the Enabled External Credential Principals field.
Click the Save button.
6.2 Enable Profile Permission Sets
URL: https://{your_org_domain}/lightning/setup/EnhancedProfiles/home
Locate the profile that needs to be edited and click the name of the profile.
Click the Custom Permissions option in the Apps section.
Click the Edit button.
-
Add the required custom permissions to Enabled Custom Permissions
Convoso.Convoso Phone AccessConvoso.Convoso Phone Settings Access
Click the Save button.
6.3 Update Object Permissions
URL: https://{your_org_domain}/lightning/setup/EnhancedProfiles/home
Locate the profile that needs to be edited and click the name of the profile.
Under the Apps section, click Object Settings.
On the All Object Settings page, scroll down to find User External Credentials.
Click the User External Credentials option.
Click the Edit button.
-
Enable the following permissions by clicking the checkbox in the Enable column for each.
Read
Create
Edit
Click the Save button.
7.) Update Tab Visibility
URL: https://{your_org_domain}/lightning/setup/EnhancedProfiles/home
7.1 Lead Lookup Tab
-
Click the name of the profile you need to edit.
Under the Apps section, click Object Settings
On the All Object Settings page scroll down to find Lead Lookup.
Click the Lead Lookup option.
- Click the Edit button.
- Under Tab Settings set tab visibility to Default On.
- Click the Save button.
7.2 Convoso Recordings Tab
Click the name of the profile to be edited.
Under the Apps section, click the Object Settings option.
On the All Object Settings page scroll down to find Convoso Recordings.
Click the Convoso Recordings option.
- Click the Edit button.
-
Under Tab Settings set tab visibility to Default On.
- Click the Save button.
7.3 Convoso Settings Tab
The following update should only be applied against a custom administrator profile
-
Click the name of the profile you need to edit.
-
Under the Apps section, click Object Settings.
-
On the All Object Settings page scroll down to find Convoso Phone Settings.
Click on Convoso Phone Settings.
-
Click the Edit button.
-
Under Tab Settings set tab visibility to Default On.
- Click the Save button.
8.) Assign Convoso Phone License
Assign package licenses to users so they are authorized to use the Convoso CTI Adapter in Salesforce.
URL: https://{your_org_domain}/lightning/setup/ImportedPackage/home
From Setup, search for and click on Installed Packages.
On the Installed Packages page, click on ConvosoCTIAdapter.
Click the Manage Licenses button on the ConvosoCTIAdapter page.
Click the Add Users button.
Select Users to be added by clicking the checkboxes in the Action column.
Click the Add button.
9.) Assign Agent Users to the Call Center
Add users to the Convoso Call Center so the softphone is available to them within Salesforce.
URL: https://{your_org_domain}/lightning/setup/CallCenters/home
Click the gear-wheel in the top-right and click on Setup.
From Setup, search for and click on Call Centers.
-
On the All Call Centers page, click on Convoso OpenCTI.
-
On the Convoso OpenCTI page, click the Manage Call Center Users button.
On the Convoso OpenCTI: Manage Users page, click the Add More Users button.
Assign Users to the Convoso OpenCTI Call Center.
-
(1) Select a criteria from the first field.
Select an Operator from the second field, i.e., Name, Address, etc.
(2) Type in the criteria to be identified by the first field.
(3) Click the Find button.
(4) Click the checkboxes for the identified users
(5) Click the Add to Call Center button.
Once the Users have been saved you will be returned to the Manage Users page.
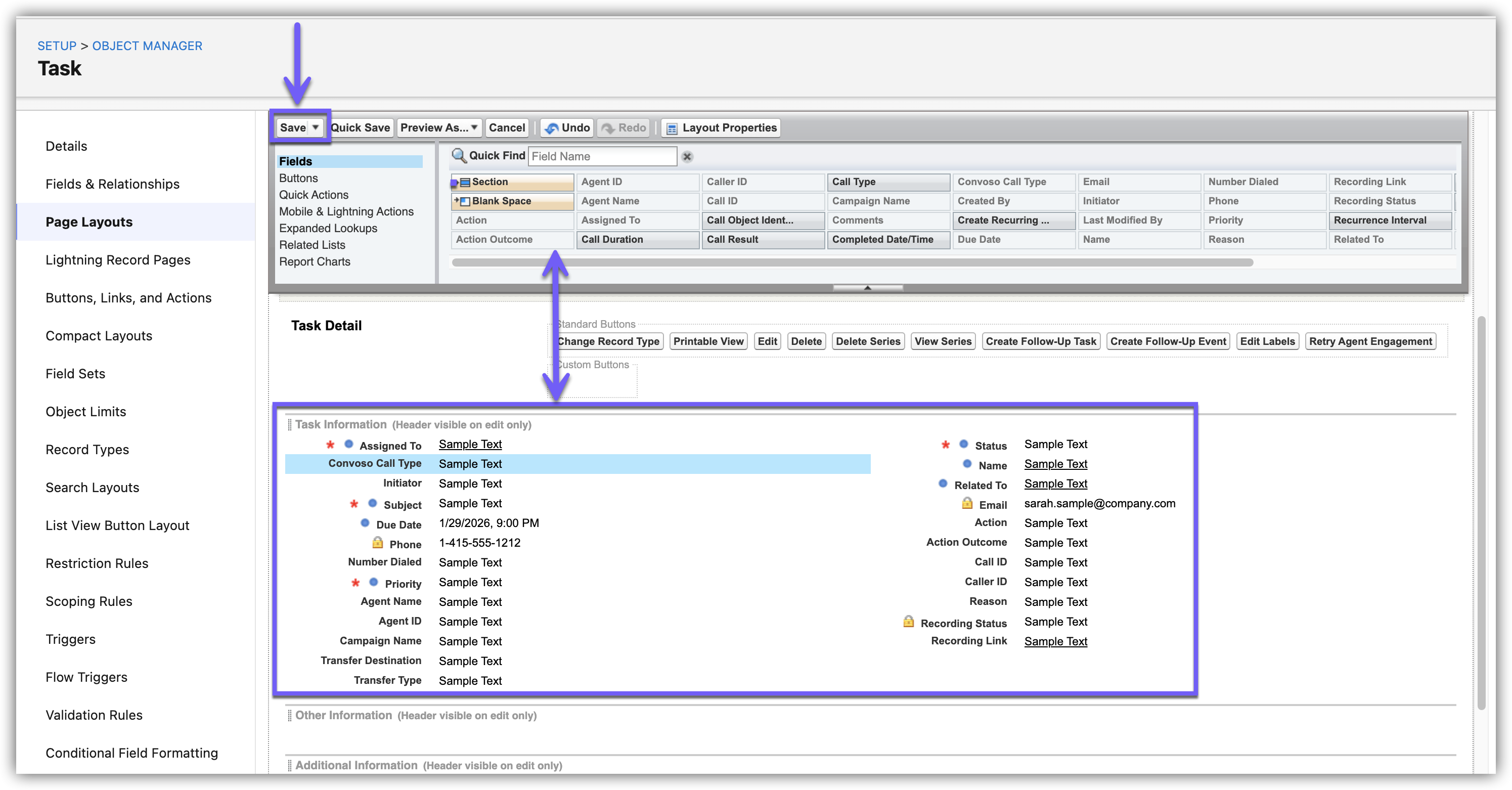
10.) Page Layouts
Update Salesforce page layouts so users can view and use Convoso-specific fields, actions, and activity details in the appropriate records.
URL: https://{your_org_domain}/lightning/setup/ObjectManager/home
10.1 Update Task Layout for Custom Fields
Click the gear-wheel in the top-right and click on Setup.
Click the Object Manager tab.
Scroll down to find Task and click.
The Task screen will open.
-
Click the Page Layouts option in the left panel.
On the Page Layouts screen, click on Task Layout.
-
The Task Layout screen will open.
Drag and drop the following fields from the Task Layout section to the Task Information section.
Action
Action Outcome
Agent Name
Agent ID
Call ID
Caller ID
Campaign Name
Initiator
Number Dialed
Reason
Recording Link
Recording Status
Transfer Destination
Transfer Type
Convoso Call Type
Voicemail Duration
Voicemail Timestamp
You will be returned to the Page Layouts screen after saving.
10.2 Update the Campaign Layout
In Setup, click on the Object Manager tab.
-
From the Object Manager list, click on Campaign.
-
In the left side panel, click on Page Layouts.
-
On the Page Layouts page click on Campaign Layout.
- In the top panel of the Campaign Layout, click on Mobile & Lightning Actions.
-
Add the following actions to the Salesforce Mobile and Lightning Experience Actions section:
- Edit Convoso Sync
- Sync To Convoso
(A) You may need to click the override the predefined actions link in the Salesforce Mobile and Lightning Experience Actions section to add the new items.
-
Click on each individually with your cursor and hold, drag it down to the Salesforce Mobile and Lightning Experience Actions section and drop it.
Click the Save button at the top of the Layout.
10.3 Enable Feed Tracking
This will enable the Chatter tab in the Task record to track the changes for the selected fields and the voicemail action.
URL: https://{your_org_domain}/lightning/setup/FeedTracking/home
-
From Setup, search and click on Feed Tracking.
On the Feed Tracking page you can enable feed tracking for Objects so users can follow records of that object type.
Select fields to track so users can see feed updates when those fields are changed on records they follow.
-
(1) Select Task from the Object column.
(2) Click the Enable Feed Tracking checkbox on the Fields in tasks section.
-
(3) Select the Assigned To field.
-
Select any additional fields you wish to track changes for.
-
(4) Click the Save button.
11.) Data Mapping and Synchronization
Set up field, user, disposition, and campaign mappings so data syncs accurately between Convoso and Salesforce based on your business process.
URL: https://{your_org_domain}/lightning/n/Convoso__Convoso_CTI_Adapter_Setting
Open the Convoso Phone Settings for the following mapping sections:
From the App Launcher find and select Convoso Phone, or click Convoso Phone Settings in the Items section of the App Launcher search.
11.1 Field Mapping
-
Click the Field Mapping tab.
-
Click the Is Active checkbox.
-
Select the Salesforce Object to which the Convoso Lead Object should be mapped.
-
For each standard Convoso field, select the corresponding field in Salesforce.
-
-
Scroll down to the Custom Field Mapping section:
-
For each Custom Convoso field:
Click the + button.
-
Enter the Label for the custom field.
Enter the Convoso Field Number.
Enter the Convoso Lead Field name.
Note: You cannot edit these fields later, you will have to delete the field and create a new one.
Click the Save button.
In the new Custom field’s drop-down, select the Salesforce field to be mapped to the Custom Convoso field.
Note: Click the trash can icon to remove the custom field, you cannot edit a custom field.
Click the Save button.
11.2 User Mapping
If utilizing account ownership, ensures the correct owner mapping between systems.
URL: https://{your_org_domain}/lightning/n/Convoso__Convoso_CTI_Adapter_Setting
-
Click the User Mapping tab.
-
For each agent to be Mapped:
-
Click the + button
An Add New user Mapping modal window will open. -
Select the users profile on the Convoso system. This is the user ID and user name of the agent as entered on the Convoso platform
-
When clicking into the text field, a drop-down menu will open listing all eligible users, you can proceed to type a user name in or scroll to find one.
-
-
Select the corresponding Salesforce User for that agent on Salesforce platform.
In this field, start typing a name and a list of names will drop-down, continue to type the name or scroll to find the name of the user. -
Click the Save button.
-
All added User Mappings will show on the User Mapping tab of Convoso Phone Settings.
-
Click the Save button on the User Mapping tab.
11.3 Disposition Mapping
Enables the automated creation and management of Salesforce Campaign Member Status for a campaign based on the mapped dispositions from Convoso.
URL: https://{your_org_domain}/lightning/n/Convoso__Convoso_CTI_Adapter_Setting
From the App Launcher open the Convoso Phone Settings.
-
Select the Disposition Mapping tab.
For each Disposition, set the Salesforce Campaign Disposition to be used.
Click the Save button in the bottom right of the page.
You will see a green Success banner upon successful save.
11.4 Set Campaign Sync
URL: https://{your_org_domain}/lightning/o/Campaign/list
-
In the App Launcher find and select Campaigns.
The All Active Campaigns page will open.
-
For each Salesforce Campaign you wish to synchronize with Convoso:
Click on the Campaign Name for the Campaign to be synchronized.
The Campaign will open in a new tab within Salesforce.
Click the down arrow button in the top-right.
-
Scroll down and click the Edit Convoso Sync option.
Select the Convoso List the Campaign should synchronized to.
-
Click the Is Sync From Convoso checkbox.
Select the desired Lead Statuses.
(1) Select a Status from the Available box.
(2) Click the right pointing arrow to move it to the Selected box.
(3) Use these up and down arrows to change the order of selected Statuses.
(4) You can use the Add All or Remove All buttons to quickly select every Available Status or deselect all Selected Statuses.
This will create a Lead in Salesforce when:
A Convoso Lead Record is created in Convoso.
The Lead receives the selected Status.
A Lead in Salesforce is not found with a record ID that matches to the Convoso Remote Id field.
Select the desired Convoso Call Log Status values
This will control which Convoso Call Log Records are written to the Salesforce Activity Log.
Only records with the corresponding Call Log Statuses will be automatically logged to the Salesforce Activity Log.
-
Click the Save button in the bottom-right.
12.) Configure Reports
Adjust report filters so Convoso reports display the correct activity and provide useful visibility into login, logout, and call-related events.
URL: https://{your_org_domain}/lightning/o/Report/home
Update Login & Logout Events Report Filters
-
From the App Launcher find and click on Reports.
The Recent Reports tab will open.
-
Click on the All Folders option in the left panel.
-
On the All Folders page, click on Convoso Reports.
The Login & Logout Events Report page will open.
-
Click the Edit button.
Click on the Filters tab in the left panel.
-
Click the Show Open & Completed Activities filter.
In the pop-up Edit Filter window, ensure the drop-down has Open & Completed Activities selected.
Click the Apply button.
Click the Save button in the top-right.